Linux 软件免费装

Woo Admin Product Notes

开发者 oloyede-jamiu
kankoz
更新时间 2018年8月2日 05:13
捐献地址: 去捐款
PHP版本: 5.3 及以上
WordPress版本: 4.9
版权: GPLv2 or later
版权网址: 版权信息

标签

Woocommerce admin product notes woo admin product notes Woo product notes product notes admin product notes

下载

1.0.0

详情介绍:

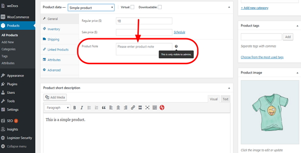
This woocommerce plugin adds custom textarea for writing notes or comments on all products within the woocommerce admin section of a store. It's sweet & simple. It's 100% FREE, just try it out and see how powerful it is.

安装:

In order to start using this plugin, you need to download or install it via your woocommcerce wordpress website admin section. Please follow these steps:
  1. Upload the plugin files to the /wp-content/plugins/woo-admin-product-notes directory, or install the plugin through the WordPress plugins screen directly.
  2. Activate the plugin through the 'Plugins' screen in WordPress. That's all because no setting is required.
  3. Now, head over to your woocommerce admin products to see the plugin in action.

屏幕截图:

  • [Thumbnail](/assets/screenshot-1.png)
  • [Click on one of your products after installation](/assets/screenshot-3.png)
  • [See the plugin in action](/assets/screenshot-3.png)

更新日志:

1.0.0